Reuse Proven Network Designs
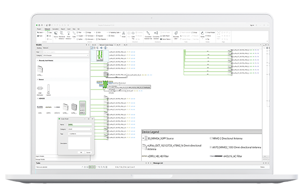
Network Models enable planners to save complete network design structures and reuse them across projects. From headend layouts to commonly used device configurations, established design patterns can be quickly applied without rebuilding them from scratch.
-
Reusable Network Models: Save devices, cables, cable trays, regions, traces, marks, images, and text as a single reusable network model.
-
Flexible Model Placement: Insert network models into new projects while retaining the ability to modify each instance independently.
-
Import and Export Support: Share models across teams to standardize best-practice network designs.
-
Default Models Included: Begin quickly using predefined models available within the software.
